SpringerLink und NOS

Modernes Wissensmanagement mit NOS

NOS integriert SpringerLink für internationalen Pharmakonzern

SpringerLink nutzt NOS zur Verwaltung der großen Bibliotheken im Unternehmen

SpringerLink ist eine der weltweit führenden Online-Informationsdienste für naturwissenschaftliche, technische und medizinische Fachbücher und Zeitschriften. Die SpringerLink Informationen werden bevorzugt von Wissenschaftlern an Hochschulen, in Firmen und bedeutenden Wissenszentren genutzt. SpringerLink verbindet gedruckte und elektronische Medien des Springer-Verlags, dessen Name seit 150 Jahren für Qualität und Kompetenz steht.

Die wichtigsten Informationen für die Zielgruppe aus erster Hand mit NOS

Bei der Erforschung und Entwicklung innovativer Arzneimittel und Chemikalien ist es wichtig, den Überblick über die Flut an aktuellen Fachpublikationen zu behalten. Das erfordert ein effizientes und zugleich wirtschaftliches Wissensmanagement. Vor diesem Hintergrund erhielten wir den Auftrag, mit SpringerLink eine der weltweit größten digitalen Sammlungen von E-Books und E-Journals in die NOS Bibliothekssoftware zu integrieren.

Optimierte Arbeitsprozesse in der Recherchearbeit bei SpringerLink

Mitarbeiter von Forschung und Entwicklung können durch den Zugriff auf wissenschaftliche Informationspools wie SpringerLink viel Zeit und Recherchearbeit einsparen. Die Individualanpassung der NOS Bibliothekssoftware soll unseren Kunden bei der Optimierung des Workflows unterstützen. Ziel war es, durch eine professionelle Schnittstellenprogrammierung die NOS-Usability für den Bibliotheksbenutzer um wichtige Funktionalitäten von SpringerLink zu erweitern.

SpringerLink stellt Daten bereit

SpringerLink ist eine der weltweit größten Online-Bibliotheken für Zeitschriften, Bücher, Nachschlagewerke, Buchreihen und Laborprotokolle. Mit SpringerLink sind über 9 Millionen wissenschaftliche Dokumente jederzeit schnell verfügbar.

Usability - Hinweisfunktion

Zur Usability gehört neben der komfortablen Recherche auch die automatische Hinweisfunktion auf thematisch relevante Neuerscheinungen. Jedoch erst wenn Bibliotheksbenutzer konkretes Interesse an einer Publikation äußern, wird eine Anschaffung des Mediums als Online-PDF veranlasst. Als Recherchetool leistet die Spezialanpassung von NOS auf diese Weise einen Beitrag zur Optimierung der Benutzerfreundlichkeit und der Wirtschaftlichkeit des Bibliotheksbetriebs.

Schnittstellen

Der reibungslose Austausch von Metadaten gehört zum professionellen Wissensmanagement. Um den Nutzern der Bibliotheken einen umfassenden und dynamischen Zugang zum Informationspool SpringerLink zu ermöglichen, haben wir eine Schnittstelle auf Basis des Katalogisierungsformats MARC 21 entwickelt.

Einfacher Datenimport in NOS

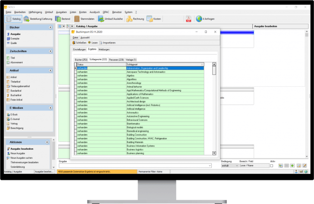
Nach Auswahl der Importdatei und einer allgemeinen Gültigkeitsprüfung wird ein vorläufiges Importergebnis mit verschiedenen Selektionsoptionen angeboten.

Schneller Abgleich der Daten

Schneller Abgleich der Daten

Im Anschluss können alle neuen Titeldatensätze oder eine manuell getroffene Auswahl importiert werden. Neben Dubletten werden auch alle seit dem letzten Import aktualisierten Datensätze angezeigt.

Abgeschlosser Import für schnelle Recherche

Zum Abschluss startet der Import der selektierten Daten. Diese werden als NOS-Buchdatensätze mit Informationen zu Autoren und Schlagwörtern direkt für die OPAC-Recherche zur Verfügung gestellt.

NOS ist die Bibliothekssoftware für eine optimale und effiziente Verwaltung und Auswertung aller Medien, zugeschnitten auf die spezifischen Anforderungen von wissenschaftlichen Bibliotheken in Firmen, Behörden und Institutionen. Als erstes Bibliothekssystem, das die Verwaltung von Zeitschriften konsequent berücksichtigt und den größten Funktionsumfang bietet, ist NOS die Pioniersoftware für Bibliotheken. Ob klassische Print-Medien, E-Books oder Abonnements und Loseblattwerke, mit NOS wird die individuelle Medienverwaltung in Bibliotheken einfach und effizient.

Verwendung von Cookies

Diese Seite nutzt Cookies für Google-Analytics. Sie können Cookies akzeptieren oder ablehnen und Ihre Entscheidung jederzeit ändern.

Weitere Informationen erhalten Sie hier.
Ablehnen Akzeptieren

Einstellungen

Weitere Informationen erhalten Sie hier.
Ablehnen Akzeptieren
Cookie Einstellungen Historie

Historie

alles löschen schließen